Menu Designer
Share This Topic
Support Site
Tutorials
Information
About
Contact Us
Support Advisories
Zoom Window Out
Larger Text
|
Smaller Text
Hide Page Header
Show Expanding Text
Printable Version
Save Permalink URL
Navigation:
» No topics above this level «
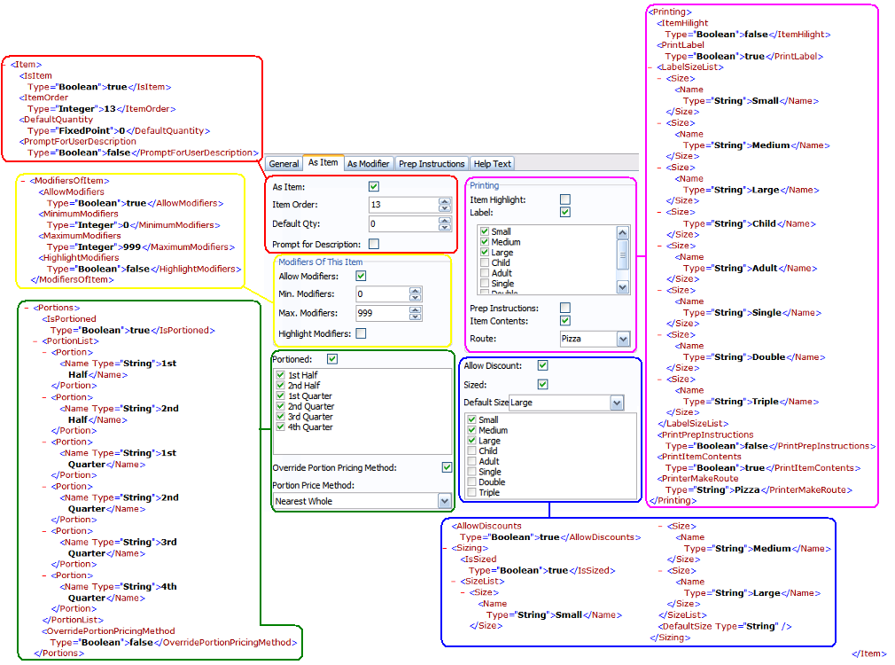
Menu Item XML
Scroll
Prev
Top
Next
More